Mijn Communities
Help

Onderhoud woensdagavond 6 juli voor betaald ouderschapsverlof en eenmalige uitkering MBO

door Amparo

Op woensdagavond 6 juli zal HR Core Education niet beschikbaar zijn van 18:00 tot 23:00 vanwege de uitrol van onderstaande programmatuur.

Wet invoering betaald ouderschapsverlof (WIBO) 

Per 2 augustus 2022 treedt de wet invoering betaald ouderschapsverlof (WIBO) in werking. Onderdeel van deze wet is het kunnen doen van een WAZO aanvraag betaald ouderschapsverlof aan het UWV.

 

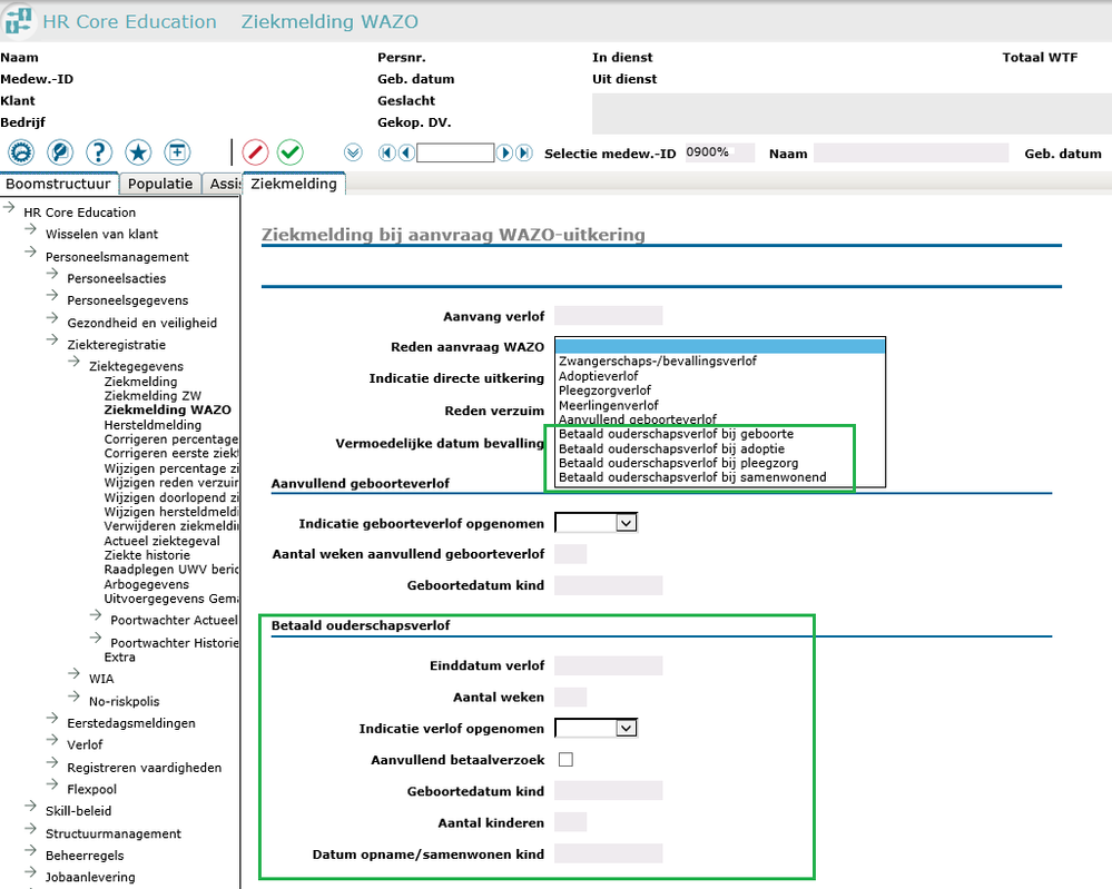
In HR Core Education is daarom de aanvraag WAZO-uitkering uitgebreid met de gegevens voor het aanvragen van een uitkering betaald ouderschapsverlof. Voor het aanvragen van een WAZO-uitkering betaald ouderschapsverlof gebruik je de pagina Ziekmelding WAZO. De gegevens waarmee je betaald ouderschapsverlof aanvraagt, staan in de groene kaders hieronder.

Amparo_0-1656945996494.png

 

Voor de eerste WAZO aanvraag betaald ouderschapsverlof zijn de velden in het groene kader  hierboven verplicht en vinkt u “aanvullend betaalverzoek” niet aan. Voor een eventueel aanvullend betaalverzoek voor het uitbreiden van de verlofperiode van de eerste WAZO aanvraag betaald ouderschapsverlof vinkt u “aanvullend betaalverzoek” wel aan en vult u alleen de volgende velden in het groene kader:

  • Einddatum verlof
  • Aantal weken betaald ouderschapsverlof
  • Indicatie verlof opgenomen

 

De nieuwe velden voor betaald ouderschapsverlof zijn ook zichtbaar gemaakt op de pagina’s ziektehistorie en raadplegen UWV berichten.

 

Bij het opvoeren van een aanvraag betaald ouderschapsverlof wordt de laatste dag ziek automatisch gevuld met de datum aanvang verlof. Zo kun je eventuele ziekte tijdens betaald ouderschapsverlof van de medewerker registreren.

 

De nieuwe rubrieken zijn ook beschikbaar in Self Service.

 

Eenmalige uitkering MBO op peildatum 01-07-2022

Per 1 juli 2022 worden de salarissen structureel verhoogd met 4,2%. Daarnaast ontvangt elke fulltime medewerker 2022 een eenmalige uitkering van 600 euro bruto. Bij een arbeidsovereenkomst in deeltijd wordt dit bedrag naar rato van het dienstverband uitbetaald.

 

Voor deze uitkering is in HR Core Education de HRCE component 4647 (Gemal invoercode 02853) beschikbaar. Via deze component wordt het percentage op peildatum doorgegeven aan Payroll Gemal. In periode 7 genereert HR Core Education de mutaties voor de eenmalige uitkering op peildatum 01-07-2022 van de salaris aanlevering aan Payroll Gemal.

Voor het blokkeren van deze uitkering wordt HR Core Education de HRCE component 3412 (Gemal component 01417) aangemaakt met waarde 0,01. De uitkering wordt geblokkeerd in het geval er sprake is van een percentage van 0%.

De componenten 4647 en 3412 worden over salarisperiode 7 in de volgende functionaliteiten automatisch gegenereerd:

  • Stap 2 van de salaris aanlevering
  • Gemal proefberekening
  • Genereren begroting

U kunt deze componenten voor een medewerker eventueel ook handmatig opvoeren. De automatische bepaling in de functionaliteiten hierboven vervalt dan voor de betreffende medewerker. Controleer de bestaande medewerkers voor langlopende blokkeringen.

 

Opmerking: als  voor de medewerker een stam mutatie Blokkering eindejaarsuitkering 7 is vastgelegd met HRCE code 3412 (deze stuurt Gemal component 01417 aan) wordt de eenmalige uitkering niet automatisch toegekend aan de medewerker.

 

Zie voor meer informatie ook de Payroll Gemal releasenotes.