om een gepersonaliseerde navigatie te krijgen.
om een gepersonaliseerde navigatie te krijgen.
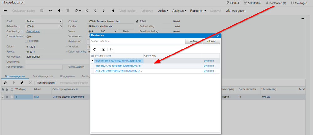
Met versie 8.79 worden bijlagen die in Approval zijn toegevoegd, nu ook beschikbaar in de inkoopfactuur in Visma.net Financials.
In Approval kunnen één of meerdere bijlagen worden toegevoegd aan een inkoopfactuur door de goedkeurder. Deze bijlagen zijn nu beschikbaar in de inkoopfactuur onder het kopje Bestanden.
Bijlage toevoegen in Approval (Document verwerken/Bijlage toevoegen)
Inkoopfactuur in Visma.net Financials
Visma Software BV
HJE Wenckebachweg 200
1096 AS Amsterdam
Tel: 020-355 29 99
Copyright 2021 Visma Community. All right reserved.