atcelt
Rāda rezultātus vaicājumam 
Rādīt  tikai  | Tā vietā meklēt 
Vai jūs gribējāt rakstīt šādi? 

Saistītais debitors/kreditors

ATRISINĀTS

Tēma: Saistītais debitors/kreditors

Labdien, @KristaFreiberga !

 

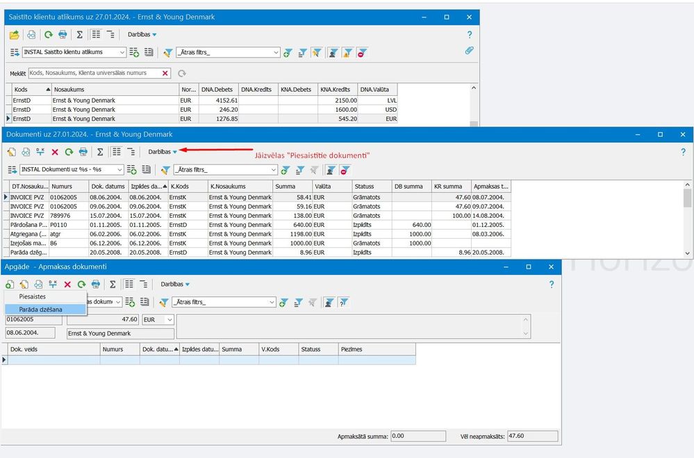
Ja Jūs atvērāt saistīto klientu atlikumus->darbības->dokumenti-> tad te ir jānostājas pret konkrēto dokumentu, kuram jāveido parāda/pārmaksas dzēšana un jāspiež atkal darbības->piesaistītie dokumenti->šajā sadaļā jāspiež "pievienot" un būs izvēle vai, nu, izveidot parāda dzēšanu vai pārmaksas dzēšanu (atkarīgs no izvēlētā dokumenta veida).

Screenshot_12.jpg

 

 

 

Anonymous
Neattiecas

Saistītais debitors/kreditors

Ko klientu kartiņā zem Norēķini-pamatdati nodrošina izvēlne saistītais debitors/kreditors un norēķinu klients. Kā prakstiski darbojas šī izvēlētā opcija?

Raita Reine
VISMA

Tēma: Saistītais debitors/kreditors

Labdien, @Anonymous ,

Te būs pāris piemēri:

 

1) Saistītais debitors/kreditors

Norādot klienta kartītē saistīto debitoru vai kreditoru, atskaitē Realizācija - Saistīto klientu atlikumi ir iespējams vienā rindā ieraudzīt gan debitora, gan kreditora atlikumu. Starpību gan jārēķina izdrukā, vai jāsūta uz excel. Atskaite par primāro vienmēr ņem realizācijas klientu un tad tam "pievelk" saistītā kreditora atlikumu. Zem darbībām var atrast abu klientu kartīšu dokumentus, no tiem savukārt tālāk uzreiz veidot savstarpējās parāda/pārmaksas dzēšanas, ja tas nepieciešams.

 

saistīto_kl_atlikums.png

 

2) Norēķinu klients

Šo var izmantot, ja ir viens galvenais klients/maksātājs, bet dokumenti tiek izrakstīti šī galvenā klienta filiālēm/nodaļām/strv. u.tml. Realizācijā/apgādē viss apgrozījums tiek veidots uz šo galveno "norēķinu klientu", tā maksājumus var piesaistīt filiālēm/nodaļām izrakstītajiem rēķiniem. Taču jāņem vērā, ka virsgrāmatas atskaite "kontu apgrozījums pa klientiem" atspoguļo apgrozījumu pa dokumentos norādītajām klientu kartītēm, te tad papildus jālieto kāda grupēšana/summēšana, lai iegūtu to pašu "bildi" kāda redzama realizācijā/apgādē. Šī iemesla dēļ biežāk izmanto kādus citus laukus rēķinos, lai norādītu šos "apakšklientus" (Piegādes adrese, Saņēmējs, u.c.)

 

norēķ_klients.png

 

 

Tēma: Saistītais debitors/kreditors

Vai Jūs varētu lūdzu paskaidrot kā no dokumentiem uzreiz veidot savstarpējās parāda/pārmaksas dzēšanas?

Tēma: Saistītais debitors/kreditors

Labdien, @KristaFreiberga !

 

Ja Jūs atvērāt saistīto klientu atlikumus->darbības->dokumenti-> tad te ir jānostājas pret konkrēto dokumentu, kuram jāveido parāda/pārmaksas dzēšana un jāspiež atkal darbības->piesaistītie dokumenti->šajā sadaļā jāspiež "pievienot" un būs izvēle vai, nu, izveidot parāda dzēšanu vai pārmaksas dzēšanu (atkarīgs no izvēlētā dokumenta veida).

Screenshot_12.jpg

 

 

 

Anonymous
Neattiecas

Tēma: Saistītais debitors/kreditors

Paldies! Tagad viss skaidrs. Tas bija tas, kas mums ir vajadzīgs (jo ir vairāki šādi darījumi).

Anonymous
Neattiecas

Tēma: Saistītais debitors/kreditors

Aprakstu esmu izlasījusi, bet man vairāk jautājums bija par to, kur reāli šo saistīto debitoru vai kreditoru es varu izmantot-klientu sarakstā arī pēc citiem parametriem ir iespējams saprast, ka konkrētais debitors ir saistīts ar konkrēto kreditoru(piem.reģ.nr.)

Ludmila_M_
CHAMPION ***

Tēma: Saistītais debitors/kreditors

Programmā ir brīnumpoga F1, zem tās atrodas praktiski visa iznformācija

Klienta norēķinu papildinformācija

Saistītais debitors/

Saistītais kreditors klienta saistītais debitors vai saistītais kreditors - izvēle no Klientu saraksta. Ja viens un tas pats klients ir gan debitors, gan kreditors, tam jāizveido divas atsevišķas kartītes - viena kā debitoram, otra kā kreditoram. Abas kartītes savstarpēji jāsasaista, norādot kā saistīto debitoru vai saistīto kreditoru atbilstošo pretējo klienta kartīti;

Norēķinu klients norāda, ja norēķini ar aprakstāmo klientu notiek caur citu klientu;

Klients, caur kuru tiek veikti aprakstāmā klienta norēķini - izvēle no Klientu saraksta.